Orchid-Creator
Orchid-Creator is an emergent narrative authoring tool governed by open-ended rules. You can create forking path. It's powered by LLM, but still need your creative experimentation to produce something poetic. ©Zhen Wu
What is Orchid-Creator?
Large language models (LLMs) are reshaping interactive digital narratives (IDNs). However, creating complex interactive narratives while preserving narrative consistency remains challenging. We present Orchid‑Creator (Orchid), an LLM-based authoring tool that represents IDNs as story graphs with a card‑based interface for scene definition and conditional transitions.
Orchid‑Creator breaks LLM‑driven IDN creation into three phases: 1) Cards Authoring - Create small reusable building blocks—like characters, world settings- into atomic prompts—to define what your story can use. 2) Story Graph & Transitions - Use a visual canvas to design your story’s branching structure. Create nodes, then attach cards — each card acts as the prompt that determines what the LLM generates there. Link nodes with transitions to define where the story goes next. 3) Playtesting – Test your narrative by acting as the player—checking flow, clarity, and outcomes—so you can refine before release.
Page 1-Card Authoring, users can define narrative cards, each of which corresponds to a specific narrative element: World Setting, Character, Narrator Behavior, Player Input, Event, Global Variable.
Page 2-Story Graph & Transitions, users create nodes their connections, as well as populate each node with cards to define the narrative content.
Page 3-Playtesting, users can test their narrative by acting as the player.
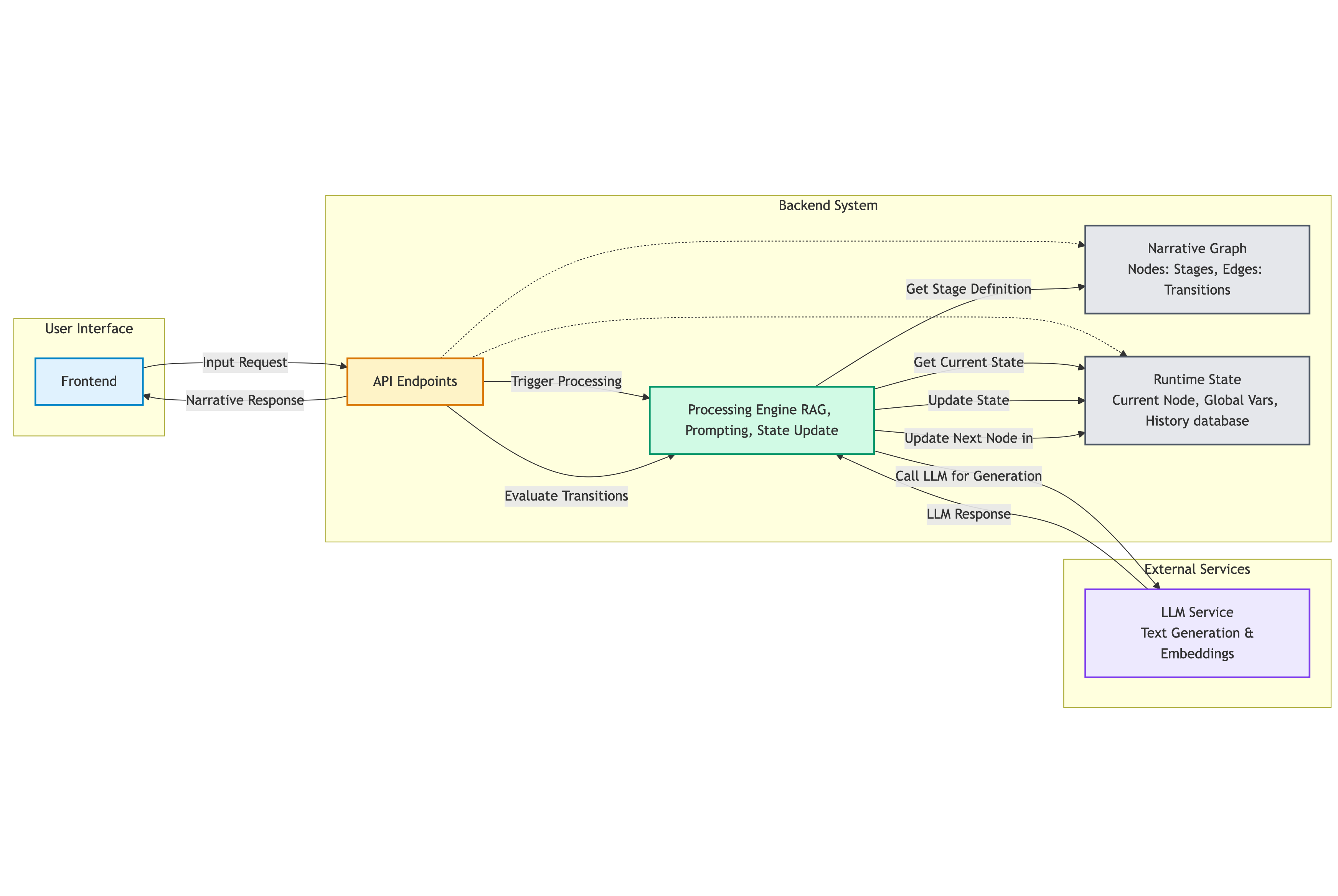
An abstraction of the architecture and components of Orchid‑Creator. ©Orchid-Creator
Video Presentation
Paper Presentation at CHI2026
Orchid-Creator: An Authoring Tool Supporting LLM-Driven Interactive Narrative Creation. In Proceedings of the 2026 CHI Conference on Human Factors in Computing Systems(CHI’26). Z. Wu, K. Serkan, Z. Y. Ma, T. Braud.
Coming soon~ describes the improved system design, comprehensive evaluation and a longitudinal study.
----------
Paper Presentation at C&C2025
Orchid: A Creative Approach for Authoring LLM-Driven Interactive Narratives. In Proceedings of the 2025 Conference on Creativity and Cognition(C&C). Z. Wu, S. Kumyol, S. Y. Wong, X. Hu, X. Tong, T. Braud. 2025.
Describes the conceptual framework and a technology probe-based study.
❀
System at a glance
In page 1, users can define narrative cards, each of which corresponds to a specific narrative element: World Setting, Character, Narrator Behavior, Player Input, Event, Global Variable. Authors can create new cards, save and load cards, and check the total number of cards.
In page 2, users can define narrative cards, each of which corresponds to a specific narrative element: World Setting, Character, Narrator Behavior, Player Input, Event, Global Variable. Authors can create new cards, save and load cards, and check the total number of cards.
Page 3 operation walkthrough. Users can roll back to a specific stage that have been transvered." name="" id="">In phase 1, users can define narrative cards, each of which corresponds to a specific narrative element: World Setting, Character, Narrator Behavior, Player Input, Event, Global Variable. Authors can create new cards, save and load cards, and check the total number of cards.
Pre-print @ CHI2026 (Please view and cite the ACM version when available)
DOI: 10.1145/3772318.3791426.
BibTeX
@inproceedings{your-key-2026-chi,
author = {Zhen Wu, Serkan Kuymol, Zhengyang Ma, and Tristan Braud},
title = {Orchid-Creator: An Authoring Tool Supporting LLM-Driven Interactive Narrative Creation},
booktitle = {Proceedings of the 2026 CHI Conference on Human Factors in Computing Systems (CHI '26)},
year = {2026},
address = {Barcelona, Spain},
month = apr,
pages = {},
doi = {10.1145/3772318.3791426},
isbn = {979-8-4007-2278-3/2026/04}
}
Contact
If you are interested in collaboration or have any questions regarding the research, please feel free to contact. For further inquiries, you can reach Zhen Wu at zwuch@connect.ust.hk.